Digitalni tekst 2
Raniji naziv predmeta: Internet i veb tehnologije
Obaveštenja
Zadržavanje predispitnih obaveza (do 31. VII 2025. godine)
Svi studenti koji ponovo slušaju neki od informatičkih predmeta automatski zadržavaju ranije ostvarene predispitne obaveze (PO) i ne treba da se javljaju predmetnom nastavniku da bi to potvrdili. Samo studenti koji ne žele da zadrže neke ili sve PO, već im je namera da ponove određeni test ili seminarski rad, moraju da se jave na adresu misko at fil_bg_ac_rs do 31. VII 2025. godine i precizno naznače šta od PO ponavljaju.
O predmetu
Literatura:
W3schools materijali
Materijali sa predavanja
- Cvetana Krstev: Internet. Materijal sa predavanja za predmete Internet i veb tehnologije i Digitalni tekst 2 (2007-2014). Beograd : Filološki fakultet, 2014.
- Miloš Utvić: Servisi interneta (Klijent-server arhitektura. Neki važniji primeri servisa interneta. Adresiranje uređaja na internetu. URL i URI).
- Cvetana Krstev: Oživljavanje prezentacije s JavaScript-om (skripta za stari program, 1995-2005)
Knjige
- Jovan Popović, Vida Popović: jQuery i napredne web tehnologije. Beograd: Kompjuter biblioteka, 2013 (poglavlja 2 i 3, str. 21-108). COBISS.SR (Univerzitetska biblioteka
Svetozar Marković
) - Laura Lemay, Rafe Colburn, Jennifer Kyrnin: HTML5, CSS3 i JavaScript za razvoj veb strana. Beograd : Kompjuter biblioteka, 2016. COBISS.SR (Univerzitetska biblioteka
Svetozar Marković
) - Ben Frain: HTML5 i CSS3 : prilagodljiv web dizajn. Beograd : Kompjuter biblioteka, 2014. COBISS.SR (Univerzitetska biblioteka
Svetozar Marković
) - Philippe Hong: Praktični veb-dizajn : naučite osnove veb-dizajna koristeći HTML5, CSS3, Bootstrap, jQuery i Vue.js. Beograd : CET : Računarski fakultet, 2019. COBISS.SR (Biblioteka Katedre za bibliotekarstvo i informatiku)
Puškice
- Chris Hanscom: Quick Reference Guide: Cascading Style Sheets (CSS 3) (CSS
puškice
za pismeni, lokalna PDF verzija). South Carolina : Veign, 2009. (Izvor: CSS3 Cheat Sheet (PDF), Vitaly Friedman, Smashing Magazine, July 13, 2009) - Chris Hanscom: Quick Reference Guide: HTML 5 - (ovaj podsetnik nije dozvoljen na ispitu!). South Carolina : Veign, 2009. (Izvor: HTML5 Cheat Sheet [PDF] Free Download, Vitaly Friedman, Smashing Magazine, July 6, 2009)
- Eric Gomez: The Flexbox One Page Cheat Sheet (CSS Flexbox
puškice
za pismeni, lokalna PDF verzija)
Alatke
- Alatke za validaciju HTML-dokumenata i CSS-stilova:
- JSFiddle, onlajn zajednica i integrisano razvojno okruženje za deljenje, prikaz i testiranje odlomaka koda napisanog pomoću kombinacije jezika HTML + CSS + JavaScript (engl. fiddle). Omogućava korisnicima ne samo da pogledaju nečiji kod, već i da ga direktno izmene i testiraju (nalik
igranju u pesku
na sajtu Vikipedije). Igraonica za vebmastere. - Can I Use, ažurni pregled podrške koju veb tehnologije (HTML, CSS, JavaScript, itd.) imaju u različitim verzijama najkorišćenijih veb-čitača.
- JavaScript Tester. Onlajn testiranje delova koda napisanog na JavaScript-u.
- XAMPP (Apache + MySQL/MariaDB + (MySQL + PHP + Perl)
Seminarski
Predavanja i vežbe: internet, HTML, CSS i JavaScript
Neophodni programi
Za rad su potrebni sledeći programi:
- program za obradu običnog (čistog) teksta (editor), ali ne običan Notepad, već Notepad++;
- čitač veba (web browser): Firefox, Chrome ili Microsoft Edge.
Notepad i Microsoft Edge su sastavni deo operativnog sistema Windows. Poslednja verzija programa Notepad++ je dostupna na adresi https://notepad-plus-plus.org/, programa Firefox na adresi https://www.mozilla.com/firefox/, a programa Chrome — na adresi https://www.google.com/chrome/.
Uputstvo za rad na vežbama
- Na početku svakog časa studenti pokreću Notepad++ i svoj omiljeni čitač veba (engl. browser): Firefox, Chrome ili MS Edge) i ti programi su aktivni sve vreme.
- Ukoliko katalozi C:\g2\iw i/ili C:\g2\iw\prez ne postoje, student je dužan da ih kreira.
- U katalogu C:\g2\iw se, pored studentovih datoteka, nalaze i dodatni resursi (slike) koji će biti korišćeni tokom vežbi (potkatalozi animals, animation, Backgrou, Cartoon, Dots, Punctua, Slike i Symbols). Studenti ne smeju da menjaju sadržaj tih kataloga. Da bi to bilo osigurano, svi katalozi i datoteke koje studenti kreiraju moraju se nalaziti u katalogu C:\g2\iw\prez ili u nekom od njegovih potkataloga.
- Ukoliko na prvom času vežbi pomenutih resursa nema, treba to prijaviti nastavniku, odnosno asistentu.
- Praktični rad studenata se svodi na kreiranje HTML stranica u Notepad++-u, njihovo čuvanje u katalogu C:\g2\iw\prez (ili nekom njegovom potkatalogu) i pregledu kreiranih stranica u svom omiljenom čitaču veba. Svaki put kad student u Notepad++-u promeni deo stranice koju trenutno testira u čitaču veba, da bi promene mogle da se uoče, neophodno je stranicu najpre sačuvati u Notepad++-u, a potom ažurirati prikaz u čitaču veba (klikom na dugme Refresh u veb-čitaču MS Edge, odnosno Reload u veb-čitaču Firefox).
Teme
(1 čas)
- Internet.
Kratka hronologija važnijih događaja u istoriji interneta uopšte i interneta u Srbiji
Istorijat interneta (vremenska linija)
- Leonard Kleinrock: paketno prebacivanje, 1961. godine
- ARPANET (1969-1990)
- Prvi čvorovi mreže (UCLA (prvi pošiljalac), SRI (prvi primalac), UCSB, Univerzitet u Juti).
- Prvi servisi interneta:
- telnet (1969),
- ftp (1971),
- e-pošta ili imejl (1971. godine poslat prvi imejl na ARPANET-u, standardizovan format imejla 1973. godine).
- Razvoj mreže (1969–1977)
- Protokoli:
- NCP (do 1. I 1983)
- TCP/IP (od 1.I 1983). Adresiranje:
- numeričko (IP-adrese)
- simboličko (DNS, 1985)
- Nove mreže u SAD, mreže u Evropi, Aziji. Umrežavanje škola i univerziteta.
- Komercijalizacija i privatni sektor: pružaoci internet usluge (provajderi, engl. Internet Service providers, ISP). Umrežavanje pravnih i fizičkih lica.
- Tim Berners-Li: veb i prvi veb-sajt info.cern.ch (1991)
- Prvi čitači veba (brauzeri, engl. browser): WorldWideWeb (Berners-Li, 1993), Mosaic (1993), Netscape Navigator (1994), Microsoft Internet Explorer (1995), Opera (1996), Apple Safari (2003), Mozilla Firefox (2004), Google Chrome (2008), Microsoft Edge (2016).
- Veb (www) kao servis interneta (1993). Te 1993. godine ukupno 130 veb-sajtova i 14 miliona korisnika interneta širom sveta.
- Pravo na internet postaje jedno od osnovnih ljudskih prava (rezolucija UN A/HRC/32/L.20 2016. godine)
- Statistika korišćenja interneta:
- maj 2018. godine: preko 1,8 milijardi veb-sajtova i preko 3,9 milijarde korisnika interneta (izvori www.internetworldstats.com, www.internetlivestats.com/)
- april 2025. godine: preko 5,6 milijardi korisnika (izvor: https://datareportal.com/global-digital-overview)
Internet u Srbiji
- Univerzitet u Beogradu postaje čvor interneta preko Evropske akademske istraživačke mreže, EARN (1989).
- Sankcije 1992-1995. godine prekidaju vezu Srbije sa internetom.
- Prvi ISP u Srbiji (1995-1996): Opennet, Beotel, EUnet.
- Pregled veb tehnologija: HTML, CSS, Javascript
- Sadržina, struktura i prikaz (izgled, stil, prezentacija) dokumenta. Razdvajanje strukture i prikaza.
- HTML. Verzije (HTML 4 i HTML 5).
- Osnovni pojmovi: etikete, atributi, elementi, komentari. U daljem tekstu važe sledeća pravila:
- Etikete i atributi, čija se upotreba više ne preporučuje, označeni su crvenom bojom.
- Obavezni atributi elemenata su označeni zelenom bojom.
- Reference na primere i domaće zadatke su označene bledom plavom bojom.
- Kostur HTML-dokumenta. Elementi html, head, body. Kodna šema dokumenta (meta, charset).
Kostur HTML dokumenta. HTML tretira sve beline (znake za novi red, tabulatore i višestruke razmake) kao jedan razmak
- Strukturiranje teksta (naslovi, pasusi; elementi title, h1-h6, p; atribut align)
- Nenumerisane (neuređene) liste (elementi ul i li, atribut type)
Uvodni primer sa anotiranim naslovima, pasusima i listama
Osnovni pojmovi i struktura dokumenta
-
U okviru samostalnog rada kod kuće, student treba da napravi datoteke bio.html i bio-css.html koje imaju istovetan sadržaj, tj. treba da sadrže proizvoljne biografske podatke (podaci ne moraju odgovarati stvarnosti). Akcenat treba staviti na strukturu dokumenta, a ne na njegov sadržaj.
Prilikom kucanja teksta koristiti srpsku latiničnu tastaturu i čuvati datoteku u kodnom rasporedu UTF-8.
Dokument mora da ima 1 glavni naslov (npr. Moja biografija) i bar 5 podnaslova (npr. Moje rodno mesto, Detinjstvo, Uspomene iz škole, Uspomene sa letovanja, Fakultet, Hobi itd).
Svaki podnaslov se odnosi na bar dva pasusa. Prilikom prikaza dokumenta u čitaču veba (browser) svaki pasus mora da ima bar 5 linija (dakle, ne u tekstualnoj datoteci, već prilikom prikazivanja u čitaču veba).
Između glavnog naslova i prvog podnaslova treba navesti sadržaj dokumenta u obliku neuređene liste.
Dokument mora da zauzme bar 2 ekranske slike.
Dokument bio-css.html ne sme da koristi etikete i atribute koji se ne preporučuju (umesto njih ćemo na idućem času koristiti CSS), dok u datoteci bio.html treba upotrebiti odgovarajuće atribute tako da svi pasusi budu poravnati uz obe margine, a naslovi centrirani. To su ujedno i jedine razlike između dve datoteke koje treba napraviti.
(2 časa)
- Formatiranje u HTML-u (vežbamo nad datotekom bio.html)
- Fizičko formatiranje teksta. Elementi b, i, u, tt, s (strike), sub, sup. Familija fonta, veličina slova. Element font (atributi face, size).
Elementi, etikete i atributi za opis stila dokumenta koje treba izbegavati (koristite CSS!)
- Uvod u CSS (vežbamo nad datotekom bio-css.html)
- Sintaksa CSS-a. (CSS-)selektori i (CSS-)svojstva.
- HTML-elementi kao selektori. Svojstvo text-align. Formatiranje naslova i pasusa.
- Unutrašnji CSS. Element style.
Formatiranje naslova i pasusa pomoću CSS-svojstva text-align.
- Uvod u logičko (semantičko) formatiranje teksta
- Element span. Klase kao selektori. Globalni atribut class.
- Svojstva font-weight, font-style i text-decoration.
Formatiranje teksta pomoću svojstava font-weight, font-style i text-decoration.
-
Na osnovu Primera 2.1 napraviti datoteku formatiranje-css.html sa istovetnim sadržajem i strukturom, ali bez elemenata, etiketa i atributa čija se upotreba ne preporučuje u verziji HTML5, tj. koja koristi CSS umesto fizičkog formatiranja.
- Logičko (semantičko) formatiranje teksta — nastavak (vežbamo nad datotekom bio-css.html)
- CSS-svojstva font-family, font-size i font-variant.
- Logičko formatiranje. Elementi cite, strong, em, kbd, var, def, code, samp.
- Elementi pre, blockquote i q.
Formatiranje teksta pomoću svojstava font-family, font-size i font-variant. Elementi pre, blockquote i q.
- Umetnuti (linijski) CSS. Globalni atribut style (za brzo i
prljavo
eksperimentisanje, ali se ne preporučuje kao konačni način zadavanja stila dokumenta). -
Koristeći logičko (semantičko) formatiranje, u datoteci bio-css.html sva vlastita imena (imena ljudi, geografskih pojmova, itd.) formatirati tako da istovremeno koriste i naglašeni font i kurziv, pri čemu se koristi font Calibri veličine 14pt. Ako u datoteci nema vlastitih imena, dodati tačno deset vlastitih imena na različitim mestima u tekstu.
(1 čas)
- Adresiranje, I deo: adresiranje na lokalnoj mašini. Element a, atributi name, id i href.
- Uvod u hiperveze (engl. link). Sidra (engl. anchor ili bookmark) i unutrašnje hiperveze (hiperveze u okviru samog HTML-dokumenta)
- Relativne hiperveze.
Sidra. Semantičko formatiranje teksta pomoću klasa.
Tokom poslednjeg časa je u sklopu relativnog adresiranja urađeno sledeće:
- Kreiran je potkatalog biografija kataloga prez i u njega je kopirana datoteka sa I domaćim, bio-css.html;
- U datoteci bio-css.html je kreirano sidro od prvog naslova i poslednjeg naslova, a u sadržaju su odgovarajući elementi liste pretvoreni u hiperveze (linkove) na ta sidra.
- Na kraju tela (body) datoteke prvi.html napravljene su dve relativne hiperveze, jedna na datoteku bio-css.html, a druga na prvo sidro u njoj.
- Na kraju tela (body) datoteke bio-css.html napravljena je relativna hiperveza na datoteku prvi.html.
- U okviru samostalnog rada kod kuće, student treba da dopuni datoteku bio-css.html (napravljenu kao I domaći) tako da svaki podnaslov iz sadržaja na početku dokumenta bude hiperveza na odgovarajući podnaslov u samom dokumentu i obrnuto.
- Dopuniti datoteku prvi.html relativnim hipervezama na sva sidra u datoteci bio-css.html.
- Kreirati potkatalog X kataloga biografija i u njemu datoteku x.html. Datoteka x.html treba da sadrži relativne hiperveze na datoteke prvi.html, bio-css.html i na prvi podnaslov u dokumentu (a ne u sadržaju dokumenta) datoteke bio-css.html. Takođe, dopuniti datoteke prvi.html, bio-css.html (na kraju tela dokumenta) relativnim hipervezama na datoteku x.html.
Relativne adrese hiperveza
(2 časa)
- Servisi interneta:
- Klijent-server arhitektura i protokoli
- Neki važniji primeri servisa interneta
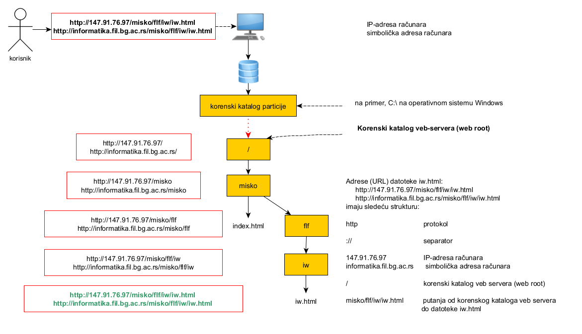
- Adresiranje uređaja na internetu (IP adresa, simbolička adresa, DNS, portovi)
- Adresiranje resursa (datoteka) na internetu (URL i URI).
Primer veb servera XAMPP (Apache) na računarima u učionici 4a.
Veb-server Apache sistema XAMPP se koristi na sledeći način:
- Najpre se pokrene programski sistem XAMPP, tj. XAMPP Control Panel. XAMPP se sastoji od više aplikacija, svakoj odgovara jedan red dugmadi (Start, Stop, Config).
- Veb-server Apache se pokreće aktiviranjem odgovarajućeg dugmeta Start.
- Prilikom instalacije bilo kog veb-servera mora se odrediti adresa korenskog kataloga veb-servera. U slučaju XAMPP-a, korenski katalog veb-servera je uvek potkatalog htdocs kataloga gde je XAMPP instaliran. Tačnu adresu kataloga htdocs možemo utvrditi aktiviranjem dugmeta Config za Apache i izborom prve opcije menija, tj. Apache (httpd.conf) čime se otvara istoimena datoteka u Notepad-u. Datoteka httpd.conf sadrži podešavanja veb-servera Apache i ako u njoj potražimo linije koje sadrže tekst
DocumentRooti ne počinjutarabom
(#), naći ćemo nešto poputDocumentRoot "C:/Unix/xampp/htdocs". Adresa pod navodnicima je adresa korenskog kataloga veb-servera. - Dobijenu adresu (C:/Unix/xampp/htdocs) možemo kopirati u adresnu liniju programa My Computer i naći ćemo se u korenskom katalogu veb-servera.
- Svoju prezentaciju (katalog c:\g2\iw\prez) koju želimo učiniti javnom (za prisutne u 4a) kopiramo negde unutar korenskog kataloga veb servera (C:/Unix/xampp/htdocs). U našem slučaju, u korenskom katalogu se već nalazi kopija kataloga iw (c:\g2\iw) na adresi C:/Unix/xampp/htdocs/iw, nedostaje samo prez od tekuće školske godine. Ako već postoji prez u okviru htdocs/iw, preimenujemo ga u prez-2019, a onda kopiramo katalog c:\g2\iw\prez tako da postane potkatalog kataloga C:/Unix/xampp/htdocs/iw.
- Neophodno je odrediti IP-adresu svog računara i razglasiti je.
- Windows 7: Open Network and Sharing Center, Local Area Connection ili Ethernet, dugme Details i u otvorenom dijalogu očitati polje IPv4 address.
- Windows 8 i kasnije verzije: Settings, Network, Connections, View Network Properties, očitati polje IPv4 address.
- Poslednji korak, da biste pristupili prezentacijama korisnika na računarima u 4a, sastoji se u isključivanju surogat-računara (zastupničkog servera, engl. proxy) preko kojeg mreža fakulteta (i 4a) komunicira sa internetom. Mozilla Firefox: Options, Network Settings (najlakše je otkucati proxy u polju
Find in options
kako bi se pojavila dugmeSettings...
), a onda u dijaloguConnection Settings
izabratiNo proxy
). - Po završetku rada potrebno je:
- vratiti stara podešavanja proxy-servera (
Use system proxy settings
ako je proxy-server podešen na nivou sistema iliManual proxy configuration
, ako želite da podesite proxy server samo za Firefox; u drugom slučaju se kuca 192.168.0.1 u poljuHTTP Proxy
i 8080 u polju Port) i - prekinuti rad veb-servera (odgovarajuće dugme Stop u redu dugmadi za Apache) pre nego što se zatvori XAMPP Control Panel.
- vratiti stara podešavanja proxy-servera (
Primer apsolutne adrese (URL) datoteke bio-css.html na računaru u učionici 4a.
Primer apsolutne adrese (URL) datoteke iw.html koja predstavlja zvaničnu stranicu predmeta Digitalni tekst 2.
(2 časa)
- CSS-pseudoklase.
- CSS-pseudoklasa :hover
- CSS-pseudoklase za formatiranje hiperveza a:link, a:visited, a:active. Ako se neka navede u CSS-stilu, preporuka je da se sve specifikuju, a ako se koristi i a:hover, onda se mora koristiti redosled a:link, a:visited, a:hover, a:active (redosled se lako pamti pomoću engleskih reči: LoVe HAte; velika slova određuju redosled).
- CSS-klase i CSS-pseudoklase se mogu kombinovati
(selektor.klasa1.klasa2:pseudoklasa1:pseudoklasa2).
- Boje: RGB
- W3C HTML Color Names
- W3C HTML Color Picker
- Boja teksta proizvoljnog elementa primenom CSS-svojstva color. Postoje i mogućnosti HTML-a koje ne treba koristiti: bojenje teksta na nivou celog dokumenta (atribut text elementa body), na nivou karaktera (atribut color etikete font), kao i bojenje neposećenih, aktivnih i posećenih hiperveza (atributi link, vlink, alink elementa body).
- Boja pozadine proizvoljnog elementa primenom CSS-svojstva background-color. Postoje i mogućnosti HTML-a koje ne treba koristiti: atribut bgcolor elementa body.
Boja teksta i boja pozadine (imena boja, funkcija rgb(), dekadno i heksadekadno zadavanje boja). CSS-svojstva color i background-color. Linijski i blokovski elementi
- Slike
- Slika kao pozadina proizvoljnog elementa primenom CSS-svojstva background (odnosno background-image, background-repeat). Postoje i mogućnosti HTML-a koje ne treba koristiti: pozadina dokumenta pomoću atributa background elementa body.
- Unutrašnje slike
- Slika kao deo dokumenta, element img, atributi src, alt.
- Globalni atributi (id, class, title).
- Dimenzije slike (širina i visina). HTML-atributi width, height. Skaliranje i razmera slike (engl. aspect ratio). Širina i visina slike se mogu podesiti i pomoću istoimenih CSS-svojstava width, height. CSS-jedinice dužine.
- Postoje i mogućnosti HTML-a koje ne treba koristiti: atributi align, border, hspace i vspace elementa img.
- Slika kao hiperveza u dokumentu. Atribut target elementa a i otvaranje linka u posebnom prozoru (vrednosti blank i window).
- Hiperveze na proizvoljne resurse na internetu: primer sa spoljašnjim slikama.
- Mapa slika: element map, atribut name; element area, atributi shape, coords, href; atribut usemap elementa img.
Mape slika.
Preuzeti sliku violinskog i bas ključa i napraviti HTML-dokument koji sadrži samo tu sliku i mapu koja omogućava da se klikom bilo na violinski bilo na bas ključ otvori odgovarajući članak na Vikipediji (https://sr.wikipedia.org/wiki/Violinski_ključ, odnosno https://sr.wikipedia.org/wiki/Bas-ključ). Iskoristiti MS Paint radi određivanja koordinata odgovarajućih oblasti u obliku krugova.
(2 časa)
- Liste
- Nenumerisane (neuređene) liste (elementi ul i li, atribut type)
- Numerisane (uređene) liste (element ol, atribut type)
- Formatiranje listi pomoću CSS-a. Svojstva list-style-type, list-style-image.
Tipovi nenumerisanih i numerisanih lista. Svojstva list-style-type, list-style-image.
- Opisne (definicione) liste (elementi dl, dt, dd)
- Podliste
- Objektni model dokumenta (DOM). Drvo HTML-dokumenta. Čvorovi (deca elementa, potomci elementa, roditeljski čvor elementa, preci, siblinzi).
- CSS-selektori dece i potomaka (razmak, >)
- CSS pseudoelementi.
- CSS-svojstva display i visibility: sakrivanje elemenata.
- CSS-pseudoklasa :target
Definicione liste. CSS-svojstva display i visibility: sakrivanje elemenata. CSS-pseudoklasa :target
(1 čas)
- Načini povezivanja CSS-a i HTML-a.
- Linijski CSS (atribut style)
- Unutrašnji CSS (element style)
- Spoljašnji CSS. Element link i atributi rel, type, href. (Internet) tipovi sadržaja (ranije MIME-tipovi)
Načini povezivanja CSS-a i HTML-a.
- Model kutije (engl. box model). CSS-svojstva border/border-*, padding/padding-*, margin/margin-* (ovde * zamenjuje bilo kakav niz karaktera).
- CSS-svojstvo display: linijski i blokovski elementi, linijski blokovi. HTML-element div.
Linkovi kao dugmad. Model kutije. CSS-svojstva display, border*, margin*, padding*, box-sizing: linijski i blokovski elementi, linijski blokovi.
(2 časa)
- Tabele (elementi table, tr, th, td, caption; atributi rowspan, colspan). Elementi thead, tbody, tfoot.
- Pozicione CSS-pseudoklase :first-child, :last-child, :nth-child(n), :nth-last-child(n).
Tabele. CSS-svojstva border-collapse, white-space. Pozicione CSS-pseudoklase :first-child, :last-child, :nth-child(n), :nth-last-child(n).
- Element meta, atributi name, http-equiv, content. Metapodaci, kodni raspored HTML-dokumenta i preusmeravanje veb čitača sa jedne adrese na drugu.
Metapodaci. Element meta, atributi name, http-equiv, content. CSS-svojstvo caption-side.
- Novi elementi za strukturiranje dokumenta (HTML5): article, section, header, footer, nav, main, aside.
- Novi strukturni elementi za ilustracije (HTML5): figure, figcaption.
- Numeracija slika, tabela i lista. CSS-brojači. CSS-svojstva counter-reset, counter-increment, content i CSS-funkcije counter(), counters().
Novi elementi za strukturiranje dokumenta (HTML5): article, section, header, footer, nav, main, aside. Novi strukturni elementi za ilustracije (HTML5): figure, figcaption. Automatska numeracija lista, članaka i odeljaka. CSS-brojači. CSS-svojstva counter-reset, counter-increment, content i CSS-funkcija counter().
- CSS-selektor prvog pratećeg siblinga (+) i CSS-selektor svih pratećih siblinga (~).
- Pozicione CSS-pseudoklase :first-of-type, :last-of-type, :nth-of-type(n), :nth-last-of-type(n). Pozicione formule (
An+B,odd,even). - HTML-entiteti i CSS-entiteti
CSS-selektor bratskih/sestrinskih elemenata (+ i ~). Pozicioni selektori. CSS-pseudoklase :first-of-type, :last-of-type, :nth-of-type(n), :nth-last-of-type(n). Pozicione formule (
An+B,odd,even). HTML-entiteti i CSS-entiteti.
(1 čas)
- Formulari ili forme (element form, atributi action i method). Elementi (kontrole) formulara:
- zajednički atributi svih elemenata formulara name i value. Odnos atributa name i globalnog atributa id;
- ulazni elementi različitih tipova (element input, atribut type):
- tekstuelna polja (vrednosti atributa type: text, password, hidden). Specifični atributi size, maxlength.
- radio dugmad i dugmad za potvrdu (vrednosti atributa type: radio, checkbox). Specifičan atribut checked.
- izbor broja (vrednost atributa type: number). Specifični atributi min, max, step.
- izbor datuma (vrednost atributa type: date).
- izbor boje (vrednost atributa type: color).
- dugmad za slanje i poništavanje (vrednosti atributa type: submit, reset).
- višelinijsko polje za unos teksta, element (textarea, atributi rows, cols).
- padajuća lista ili izborni meni (element select, atributi name, multiple i size; pomoćni element option i atribut value).
- grupisanje elemenata (elementi fieldset, legend).
- oznaka elementa (element label, atribut for)
- Atributski CSS-selektori ([], [=], [^=], [$=], [*=], [~=], [|=])
- Dinamičke CSS-pseudoklase :checked, :required, :optional, :valid, :invalid.
(2 časa)
- Sigurnost na internetu. Videti i Krstev (2014: 39–44)
- Podsetnik — model komunikacije
- Uslovi sigurne komunikacije
- Narušavanje sigurnosti na internetu
- Mere zaštite sigurnosti na internetu:
- Šifrovanje. Simetrično i asimetrično šifrovanje. Infrastruktura javnog ključa. Digitalni potpis. Digitalni sertifikat
- Mehanizmi autorizacije (lozinke, izazivači, tokeni, pametne kartice, digitalni sertifikati, biometrijske tehnike)
- Vatrobrani (engl. firewall)
- Anti-malver
- Zastupnički server (engl. proxy)
- Konsultanti za sigurnost (najbolji konsultanti su bivši hakeri, tipičan primer Kevin Mitnik koji ovom poučnom pričom pokazuje da je čovek uvek najslabija karika u lancu zaštite sigurnosti na internetu)